Skocz do zawartości

Nasza strona utrzymywana jest wyłącznie z reklam. Dlatego prosimy o wyłącznie AdBlocka w przeglądarce podczas korzystania z witryny https://megane.com.pl

Sklep z częściami do Renault - sprawdź iParts.pl

TomTom w Megane III


Madu

Rekomendowane odpowiedzi

Radio z takim komunikatem postawisz też przez ddt4all, zmieniaj opcje z cbox/bez cbox lub bose/ bez bose i powinno wstać. To Ty tam wrzuciłeś zestaw bez bica? 

Odnośnik do komentarza
Udostępnij na innych stronach

Nie, zestaw siedzi z BIC-iem. Już ogarnięte, zrobiłem AK na UCH z LagunyIII ale do kompletu Clip chciał też BICa, bez niego wywalał komunikat o włączeniu BIC.

Zmiana opcji nic nie dawała, ciągle komunikat.

Tak to wygląda obecnie.

Radio miało być tymczasowe ale wersje z Clio III czy TraficaII są drogie i tak siedzi sobie nadal ze ScenicaIII, mam jednak plan jak panel zrobić na klasyczny prostokąt

IMG_20230811_194625.jpg

Edytowane przez milejow
Odnośnik do komentarza
Udostępnij na innych stronach

  • 2 miesiące temu...
9 godzin temu, jmalos napisał:

Co mam robić, jeśli w DDT4 mam komunikat, że brak odpowiedniego pliku ECU

Na pewno łączysz się z audio i nawigację odpowiednią przejściówką dla elma? Brakujące pliki mogą być w nowszej bazie danych.

Odnośnik do komentarza
Udostępnij na innych stronach

1/ Przejściówkę to sobie sam zrobiłem,  przestawiłem przewody CAN  na

 canH radio - 13 pin

  canL radio - 12 pin

w kablu przejściówce.

2/ Jeśli  chodzi o  BRAK WYKRYWANIA radia i nawigacji  to dokładnie taki taki sam problem jak mój zgłaszany jest  na forum DDT4ALL

https://github.com/cedricp/ddt4all/issues/477

Cytuję

"radio and navigation appear with "red" colour, with means that is not a exact macth between ECU xml and DDT4all database"

3/ Niestety na tym forum DDT4ALLnie poradzono sobie z problemem

Wniosek z dyskusji na GITHUB są dwa 

 -   nie z  każdym radiem  i nawigacją Renault można się połączyć

  - jeśli już dobierze się jakiś podobny plik XML który pozwala na komunikację (na tym forum sugerują  r208 v3.81,NFA wersja 0.6? NFA2 V1.3)

 wtedy trzeba wpisać VIN aby otworzyć komunikację

4/ Spróbuję jeszcze włożyć inne radio R1_08 (bez bluetooth, ref. 281150030R) gdyż tylko takie mam. Jeśli będzie znowu porażka to chyba się poddam.

Chyba że na tym forum ktoś zna taki temat i mi pomoże.

EDIT:

Połączyłem się w końcu z radiem i nawigacją przy użyciu DDT4ALL.

Aby zaoszczędzić innym straty czasu opisuję poszczególne kroki.

1. Kupujemy  kabel rozgałęziacz OBDII za 24 zł

https://allegro.pl/oferta/16-pinowy-rozdzielacz-obd2-przedluzacz-meski-na-13893430591

2/ Krosujemy przewody canH i canH dla modułu 261-radia i  662-nagiwigacji

image.thumb.jpeg.0b0dccb149dd689e0f1f4f5a1c03e7aa.jpeg

 

image.thumb.png.845d425bf40102ec9ecbcff4bd17f49e.png

 

3/ Informacja dodatkowa

  Na pinach 12,13 w samochodach renault łącza się moduły

247 - INSTRUMENT PANEL(przewód 34HY- aktywacja, 34HU-sterowanie)
1127 - VIDEO DISPLAY
2152 - TELEMATIC COMPUTER
261- RADIO
1657 - Multimedia keypad

662 - NAWIGATION COMPUTER (sterowanie z 1657)

4/ Jeśli  DDT4ALL nie wykrywa dopasowania radia i nawigacji nie przejmujemy się tym

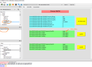
5/ Wybieramy plik *.XML lub *.JSON sterujący radio R1 albo R2

Na załączonym obrazku odczytuję częstotliwość odbieranego programu

image.thumb.png.c4bf925e210dd64685f47d16339e5e83.png

Odnośnik do komentarza
Udostępnij na innych stronach

Opis wykonania tej przejściówki był już kilka razy podawany na tym forum, najprościej to zrobić właśnie przy użyciu przedłużacza obd2. Twój opis też się przyda.

Czułem, że coś nie tak z wcześniej wykonanym połączeniem elma dla multimedia Renault.

Odnośnik do komentarza
Udostępnij na innych stronach

Aniewa,  doceniam Twoją wiedzę i zaangażowanie w wyjaśnianie problemów na tym forum.

Podpytam Cię jeszcze czy coś Ci wiadomo w temacie  "zablokowania wyłączania radia".

Przy wyłączonym zapłonie  co 15 min trzeba ponawiać włączanie radia.

Irytujące to.

W 2017 roku założony był wątek

 

 

Odnośnik do komentarza
Udostępnij na innych stronach

W dniu 11.10.2023 o 23:23, jmalos napisał:

Co mam robić jeśli w DDT4 mam komunikat że brak odpowiedniego pliku ECU.

Jak takie pliki można zdobyć?

 

image.thumb.png.93e2902598d2ddb227d9ff28f94a69c0.png

Ddt4all nie kojarzy wszystkich modułów z odpowiednimi xmlami. Szczególnie w przypadku gdzie modułu posiadaja najnowszą wersje softu zainstalowana. Komunikat mówi „not perfect match” czyli nie idealne dopasowanie. W takim przypadku dla radia najlepiej wybrać wersje R2 v08, dla ekranu nawigacji nfa2.5 i dokonywać zmian w konfiguracji 

Odnośnik do komentarza
Udostępnij na innych stronach

  • 3 miesiące temu...

Hej, z racji tego że udało mi się tanio dorwać radio z Espace IV które wygląda identycznie jak to z clio z zewnątrz, postanowiłem je podmienić i dołożyć 2 antenę. Skonfigurowałem radio pod to co mam czyli: Nav, Cbox, kamera i wpiąłem do auta. Wszystko wyświetla się do etapu godziny klikam na radiu przycisk włącz i nic się nie dzieje. Czyżby radio z Espace miało jakiś inny rodzaj wybudzania? 

Odnośnik do komentarza
Udostępnij na innych stronach

  • 3 miesiące temu...

Niedługo montaż, faza testów praktycznie ukończona, system pojeździł w Grandzie podłączony ,,na pająku,, i wszystko działa jak powinno, nawet Android Auto

 

IMG_20240429_213557.jpg

Edytowane przez milejow
Odnośnik do komentarza
Udostępnij na innych stronach

  • 2 tygodnie później...

Też miałem plan na rlinka 1 ale dałem sobie spokój bo mam iPhone więc i tak mi nie obsłuży. Więc wpakowałem rlinka 2 😂 na razie jest dużo zabawy z ramkami can ale lubię wyzwania 

Odnośnik do komentarza
Udostępnij na innych stronach

Wpasowanie ekranu R-Link w Scenicu jest trudne, miejsca jest na styk i trzeba będzie trochę przerobić ramki wokół ekranu bo nieznacznie zachodzą na aktywne pole ekranu.

Obudowę zegarów pociąłem i skręciłem na nowo z obudową ekranu r-linka zachowując wymiary. Trzeba jeszcze dorobić wąski pasek maskujący łączenie ekranów.

Tak to się prezentuje wstępnie

 

438270927_1511887649736682_6577829352247189215_n.jpg

Edytowane przez milejow
Odnośnik do komentarza
Udostępnij na innych stronach

Dużym plusem sieci can w Scenic/Megane jest że wszystko krąży po can. Tu nawet temperatura lata po can tak samo jest w Espace 4 niestety w Lagunie 2 już tak dobrze nie ma 😬

jak robiłem przymiarkę do L2 to będzie duży problem z wpasowaniem ekranu rlinka. Masz foty jak podciąłeś ramkę i jak dokładnie siedzi w niej ekran?

Odnośnik do komentarza
Udostępnij na innych stronach

Nic nie podcinałem, całkiem odciąłem część ekranu i zamiast niej przykręciłem obudowę ekranu r-linka i do niej mocowanie prawej strony, ekran r-linka nie mieści się w oryginalne okno nawigacji w zegarach.

10 godzin temu, moki napisał(a):

Tu nawet temperatura lata po can tak samo jest w Espace 4 niestety w Lagunie 2 już tak dobrze nie ma

Jak nie ma, Laguna 2ph2 ma wspólną elektronikę z Espace4 ph2

Odnośnik do komentarza
Udostępnij na innych stronach

Dołącz do dyskusji

Możesz dodać zawartość już teraz a zarejestrować się później. Jeśli posiadasz już konto, zaloguj się aby dodać zawartość za jego pomocą.

Gość
Dodaj odpowiedź do tematu...

×   Wklejono zawartość z formatowaniem.   Usuń formatowanie

  Dozwolonych jest tylko 75 emoji.

×   Odnośnik został automatycznie osadzony.   Przywróć wyświetlanie jako odnośnik

×   Przywrócono poprzednią zawartość.   Wyczyść edytor

×   Nie możesz bezpośrednio wkleić grafiki. Dodaj lub załącz grafiki z adresu URL.

  • Videos

  • Ogłoszenia

  • Polecana zawartość

    • Renault 5 E-Tech Electric: Start sprzedaży wersji Roland-Garros – hołd dla sportowej elegancji
      Renault 5 E-Tech Electric: Start sprzedaży wersji Roland-Garros – hołd dla sportowej elegancji
       
      Renault oficjalnie rozpoczęło sprzedaż nowej, ekskluzywnej wersji specjalnej modelu Renault 5 E-Tech Electric Roland Garros. To unikalne połączenie elegancji i sportowego charakteru, które oddaje ducha legendarnego turnieju tenisowego i francuskiego stylu. Ceny startują od 157 900 zł, a model kwalifikuje się do rządowych dopłat w ramach programu NaszEauto, co dodatkowo zwiększa jego atrakcyjność na rynku.
      • 0 odpowiedzi
    • Renault Megane GrandCoupe z silnikiem wysokoprężnym 1.5 dCi
      Renault Megane GrandCoupe z silnikiem wysokoprężnym 1.5 dCi – nowa opcja dla oszczędnych kierowców
      Renault Polska ogłasza rozszerzenie oferty modelu Megane GrandCoupe o wariant z silnikiem wysokoprężnym 1.5 dCi o mocy 115 KM. Nowa wersja trafi do salonów już w marcu 2025 roku, oferując ekonomiczne spalanie i wydłużony zasięg na jednym baku. Ceny startują od 113 900 zł za wersję evolution oraz 117 400 zł za wersję techno z 7-biegową, automatyczną skrzynią EDC.
      Oszczędność paliwa i większy zasięg
      Nowy wariant Megane GrandCoupe będzie napędzany sprawdzoną jednostką 1.5 dCi, znaną z innych modeli marki. Silnik generuje 115 KM, a średnie zużycie paliwa wynosi 4,6-4,7 l/100 km, co oznacza, że jest o około litr oszczędniejszy od wersji benzynowej. Dzięki zbiornikowi paliwa o pojemności 50 litrów, samochód może przejechać nawet 1060 km na jednym tankowaniu. Niższa emisja CO₂ (120-124 g/km) czyni go także bardziej ekologicznym wyborem.
      Nowa wersja silnikowa będzie atrakcyjną propozycją zarówno dla kierowców pokonujących długie trasy, jak i dla klientów flotowych, którzy cenią sobie niskie koszty eksploatacji.
      Bogate wyposażenie w standardzie
      Megane GrandCoupe 1.5 dCi dostępne będzie w dwóch wariantach wyposażeniowych:
       
      Evolution (113 900 zł) – w standardzie oferuje m.in.:
      Systemy wspomagania kierowcy: ostrzeżenie o nadmiernej prędkości, kontrola bezpiecznej odległości, aktywne hamowanie AEBS, asystent pasa ruchu. Dwustrefową klimatyzację automatyczną. 7-calowy ekran TFT w zestawie wskaźników. System multimedialny Easy Link 7" (DAB, Bluetooth®, 2 x USB/jack, 2 x USB dla pasażerów tylnych siedzeń). Bezprzewodową replikację ekranu smartfona.
        Techno (117 400 zł) – oprócz wyposażenia evolution dodatkowo oferuje:
      System multi-sense, który pozwala na personalizację ustawień jazdy. Kartę Renault Hands Free z funkcją powitalną. Światła przednie Full LED „Pure Vision”. 17-calowe aluminiowe felgi. Klasyczna elegancja i praktyczność
      Megane GrandCoupe czwartej generacji to stylowy sedan o długości 4,63 m, oferujący przestronne wnętrze oraz dużą pojemność bagażnika – 503 litry (po złożeniu tylnych siedzeń – 987 litrów). Charakterystyczna linia nadwozia i elegancki design sprawiają, że samochód wyróżnia się na tle konkurencji.
      Pełna oferta Megane GrandCoupe
      Obok nowej wersji wysokoprężnej, Renault oferuje Megane GrandCoupe również z silnikiem benzynowym, spełniającym najnowsze normy GSR2 (General Safety Regulation 2):
      TCe 140 w wersji Evolution – od 101 900 zł. TCe 140 EDC Techno – od 111 400 zł. Nowa opcja 1.5 dCi uzupełnia gamę silnikową, dając klientom wybór między dynamiczną benzyną a oszczędnym dieslem.
       
      Źródło: Renault
       
        
       
       
       
        • +1
      • 0 odpowiedzi
    • Renault otwiera pierwsze Renew Factory w Polsce
      Grupa Renault, we współpracy z KrubaGroup, inauguruje pierwsze Renew Factory w Polsce – zakład dedykowany renowacji samochodów używanych marki Renault, Dacia oraz innych producentów.
        • +1
      • 1 odpowiedź
    • Ciśnienie na turbinie poniżej 2000rpm. Ile powinno wynosić? K9K636
      Pytanie jak w tytule. Ile powinno wynosić prawidłowe ciśnienie na turbinie poniżej dwóch tysięcy obrotów? Ostatnio mam wrażenie ,że nasz Scenic robił się strasznie ospały. Przerdzewiał wydech na samej przepustnicy, i wypiął się kompletnie.Żona jeździła tak z dwa tygodnie,wylapałem to dopiero kiedy wziąłem auto do pracy i na autostradzie nastąpiło wypalanie FAP (pełen przelot ).Od tamtej pory auto na jedynce nie jechało w ogole. Założylismy nowy wydech,jednak auto nadal było mułowate. Dopiero dziś zrobiłem adaptacje przepustnicy wydechu i jest jakby lepiej,ale nadal nie do konća . Auto pompuje około bar w przedziale 1600-1800/900,turbina rozkręca sie dopiero przy 2000-2100 obrotów na zadane 1.55 i scenic rusza żwawo do przodu. 
       
      Zastanawiam się czy ten wydech coś za sobą pociągnał,czy wystarczyło tylko zaadaptować inną przepustnice ,czy może jeszcze to fakt że pojeździlismy 2.0dci 150 i tylko się nam wydaję i było tak zawsze (laguna przyspiesza dość agresywnie w porównaniu do scenica). Wartości EGR i przepływomierza plynnie zmieniają się w trakcie obciązenia,auto nie ma żadnych błędów. 
      • 23 odpowiedzi
    • Nawiew tylnej kanapy - Megane 3
      Witam, planuje zakup Megane 3 Grandtour. Przegladajac ogloszenia nie widze aby jaka kolwiek miala nawiew na tylnia kanape. Pytanie czy jesrt to do zrobienia ? Może części z laguny 3 beda pasować ? Robił, ktoś cos podobnego ? Wymysliłem sobie kupno M3 1.5 dCi 110km, do tego chciałbym na start zrobić chip zeby podniesc moment  obrotowy i zyskać pare km. Później  chciałbym wrzucić jeszcze radio 2din z możliwością podpięcia kamery cofania i gniazdo zapalniczki lub usb do ladowania dla pasazera z tylu. Aczkolwiek najbardziej mnie nurtuje czy jest opcja na ten nawiew do tylu dla pasażerów. Jeżeli to pomocne... jestem gotow zrezygnować z tego joysticka jesli takowa wersja jaka kupie bedzie go posiadać. jezeli bedzie trzeba zmienić caly ten tunel . Dla mnie jest elementem zbędnym. W tym miejscu bardziej pasowałby jakis schowek z zasuwana roletka, albo poprostu miejsce na kubek. 
       
      Jesli był taki temat poruszany to podlinkujcie. Nie znalazlem nic co by zaspokoiło moje pytania. Widziałem wątek o M4 ale te auta chyba troszeczke sie różnią ? 
       

      REGULAMIN Forum się kłania pkt 5.6  - Prezes
       
       
      • 25 odpowiedzi
×
×
  • Dodaj nową pozycję...

Nasza strona utrzymywana jest wyłącznie z reklam. Dlatego prosimy o wyłącznie AdBlocka w przeglądarce podczas korzystania z witryny https://megane.com.pl .

Tak, AdBlock został przeze mnie wyłączony!